This article explains how to create a new GPO policy, link the policy to an OU (organizational unit), and deploy the Corma extension to any domain-joined computer inside the OU. The Corma extension will be added to any Google Chrome, Microsoft Edge, or Mozilla Firefox browser installed on an OU computer.
GPO only supports Windows. If you're using a Mac computer, you can use Jamf or Kandji instead.
On a domain-joined server, open Group Policy Management, right-click and select Run as administrator.

Open all folders within Group Policy Management until you see the "Group Policy Objects" folder. Right-click that folder and select New.

In the New GPO pop-up, enter "CormaGPO" for the Name and then select OK.

Right-click your OU from the "Group Policy Management" folder and select Link an Existing GPO. For example, if the domain is "corma.io" and the OU is "Corma-Client", the target computers are in the "Corma-Client" folder.

In the Select GPO pop-up, select the "Corma-GPO" you created and select OK.

This step depends on the browser you are using. Find tutorials below.
Download the template and configure the extension GPO in Chrome
Download the “policy_templates.zip” template file
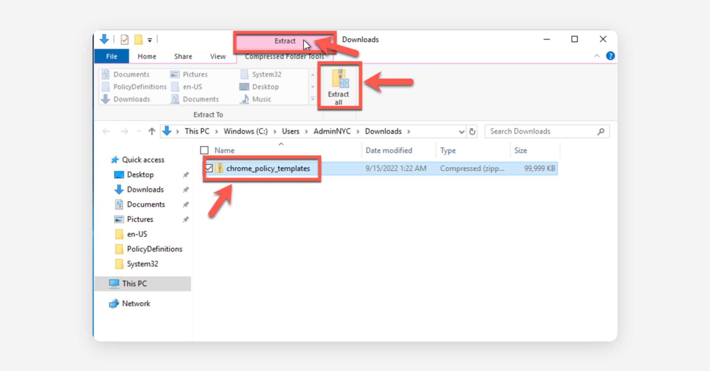
Right-click the "policy_templates.zip" file in Explorer, select Rename, and rename it "chrome_policy_templates".

Select the "chrome_policy_templates" file that you just renamed and then select Extract all.

In the Select a Destination and Extract Files pop-up, select Browse, select your "Downloads" folder, and select Extract.

In the "Downloads" folder, open the "chrome_policy_templates" folder that you just extracted, and open the "windows" folder inside it.

In the "windows" folder, open the "admx" folder.

Select the two files named "chrome.admx" and "google.admx", right-click the two files, and select Copy.

Open "C:/Windows" in a new Explorer window, right-click on the "Policy Definitions" folder, and select Paste.

Return to the "admx" folder again, open the "en-US" folder inside that, select the two files named "chrome.adml" and "google.adml", right-click the two files, and select Copy.

Return to the "Policy Definitions" folder again, right-click the "en-US" folder, and select Paste.

Right-click your OU from the "Group Policy Management" folder, as you did at the beginning of this article, and select Edit.

In the Group Policy Management Editor, open "Computer Configuration", "Policies", "Administrative Templates: Policy definitions (ADMX files) retrieved from the local computer, "Google", "Google Chrome", and "Extensions". Then right-click "Configure the list of force-installed apps and extensions" and select Edit.

In the Configure the list of force-installed apps and extensions pop-up, select Enabled, and select Show. In the Show Contents pop-up, paste iolppafpkhfdepflackhngphhjkocjoa;https://clients2.google.com/service/update2/crx, and select OK.

Download the policy template at https://www.microsoft.com/en-us/edge/business/download — select Accept and download for the Windows 64-bit policy file.

Extract MicrosoftEdgePolicyTemplates to your Downloads folder.


Navigate into MicrosoftEdgePolicyTemplates > windows > admx.

Copy the three .admx files — msedge.admx, msedgeupdate.admx, and msedgewebview2.admx — to C:\Windows\PolicyDefinitions.

Open the en-US subfolder. Copy msedge.adml, msedgeupdate.adml, and msedgewebview2.adml to C:\Windows\PolicyDefinitions\en-US.

Open Group Policy Management Editor by right-clicking your OU and selecting Edit.

Navigate to: Computer Configuration > Policies > Administrative Templates > Microsoft Edge > Extensions.
Right-click Configure the list of force-installed extensions and select Edit.
Select Enabled, click Show, and paste:
olpgbphkganafbdmkdjddhpfhnjoapke;https://edge.microsoft.com/extensionwebstorebase/v1/crxClick OK to save.
Download and install the Firefox ADMX templates
Download the Firefox policy templates from https://github.com/mozilla/policy-templates/releases — download the latest policy_templates.zip.
Extract the archive to your Downloads folder.
Navigate into the extracted folder > windows > admx.
Copy firefox.admx and mozilla.admx to C:\Windows\PolicyDefinitions.
Open the en-US subfolder. Copy firefox.adml and mozilla.adml to C:\Windows\PolicyDefinitions\en-US.
Configure the force-install policy in GPO
Open Group Policy Management Editor by right-clicking your OU and selecting Edit.
Navigate to: Computer Configuration > Policies > Administrative Templates > Mozilla > Firefox > Extensions.
Right-click Extensions to Install and select Edit.
Select Enabled, click Show, and paste the extension install URL in the following format: 562a59a3-3e52-48f8-8e9f-985aab0b27b0|https://addons.mozilla.org/firefox/downloads/latest/corma_software_management_tool/latest.xpi
Click OK to save.
(Optional) Block users from disabling the extension to prevent users from removing or disabling the extension:
In the same Extensions section, right-click Extensions that cannot be disabled and select Edit.
Select Enabled, click Show, and paste:
562a59a3-3e52-48f8-8e9f-985aab0b27b0Click OK to save.
Right-click your OU from the "Group Policy Management" folder, as you did at the beginning of this article, and select Edit.

In the Group Policy Management Editor, open "Computer Configuration", "Policies", "Administrative Templates: Policy definitions (ADMX files) retrieved from the local computer, "Google", "Google Chrome", "Extensions", and then “Configure extension management settings”.
Select Enable, and paste the following code for “Configure extension management settings”: {“iolppafpkhfdepflackhngphhjkocjoa”:{“toolbar_pin”:”force_pinned”}}

Select OK and Apply
Run gpupdate on the server and the client computer.

Check the client computer. The Corma C will appear pinned in the browser toolbar.
Right-click your OU from the "Group Policy Management" folder, as you did at the beginning of this article, and select Edit.

In the Group Policy Management Editor, open "Computer Configuration", "Policies", "Administrative Templates: Policy definitions (ADMX files) retrieved from the local computer, “Microsoft Edge”, “Extensions”, and then “Configure extension management settings”.

Select Enable, and paste the following code for “Configure extension management settings”:
{“iolppafpkhfdepflackhngphhjkocjoa””:
{“toolbar_state”:”force_shown”}}

Select OK and Apply
Run gpupdate on the server and the client computer.
